Please enable JavaScript to view this site.

QMSCAPA for Workgroups

Navigation: Vendor Table

Vendor Reports

Scroll Prev Top Next More

The default Vendor List may be printed from the Vendor Table window.

vendorreports

 

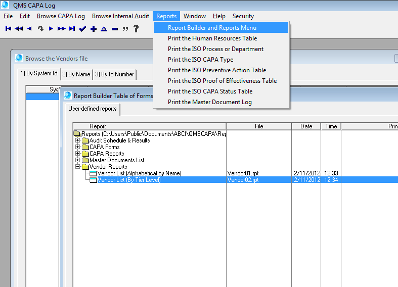
Additional Vendor Reports may be accessed through the Reports > Report Builder and Reports Menu as shown below:

 

additionalvendorreports

ISO Internal Auditor Training Course

Online Internal Auditor Training Course ISO Management Systems

Click here for Details


ABC-ISO-logo

+1 800 644 2056

abci-consultants.com

 

 

Created with Help+Manual 8 and styled with Premium Pack Version 4 © by EC Software